發展清潔能源,既是歷史使命,也是歷史必然。近年來,我國清潔能源消費比重大幅增加,能源供給能力和質量顯著提升,能源技術創新方面取得突破。電力是能源轉型的關鍵領域,隨著“雙碳”進程加快和能源轉型深化,亟須加快構建新型電力系統。農村電網作為大電網的組成部分,面臨著大量的可再生能源分散接入和就地消納問題。通過基于群控群調模式的調控體系模式,包含現有調控主站、分布式電源聚合層和分布式電源終端三層群控群調體系架構,實現同一平臺(基于現有 AGC)、分級分類電源聚合、分時離散調節電源的群調策略,為大規模分布式電源接入電網的高效供電實現即插即用的群調解決方案。
隨著新能源滲透率提高和分布式光伏發電存在間歇性和波動性,給農村配電網安全穩定運行帶來壓力, 在構建新型電力系統過程中,農村電網的安全性、穩定性、對新能源的消納能力等問題凸顯。
大量分布式光伏電源接入后,對地區電網調度、負荷預測、網供用電計劃的制定等方面帶來新的挑戰。電網運行面臨大電網安全、新能源消納、電力電量平衡、電網調峰等問題,亟需盡快完善電網運行感知、調節控制、故障自愈、電能質量控制、電網調度運行管理。
分布式工商業屋頂光伏就是指裝機規模較小、布置在用戶附近的發電系統,它一般接入10千伏或更低電壓等級的電網。
1、分布式工商業屋頂光伏特點:
(1)輸出功率相對較小,更容易在居民用戶之間推廣。
(2)綠色電力污染小,環保效益突出。
(3)能夠在一定程度上緩解局地的用電緊張狀況。
2、多合一5G電力遠動群調綜合屏柜
多合一5G電力遠動群調綜合屏集成5G加密安全通信終端、縱向加密、遠動機、規約轉換、定值整定、群調群控和AGC/AVC/SVG控制的功能,滿足整縣光伏、地方電廠及10千伏以下分布式光伏以直采方式接入調度主站,進行自動功率控制的功能,同時,設備具備容器化app管理功能,極大方便后期運維和管理。
3、10KV光伏5G接入
10KV光伏5G接入,10KV光伏通過5G切片網絡通信,場站端采用多機合一的一體化采集通信設備杭州領祺電力遠動屏柜,同時具備無線通信、加密芯片、遠動傳輸、AGC子站等功能,光伏逆變器信號通過485或者RJ45組網與多合一5G融合終端通信,多合一網關采集站內信息后經無線網絡與調度主站無線安全接入區通信,通信規約采用DL/T634.5104 規約。
多合一5G電力遠動屏柜通過5G無線通信方式進行電力監控系統數據通信時,縱向通信通道采取訪問控制、認證及加密措施。同時,可接收能夠正確接收并自動執行AGC主站下發的指令,對逆變器輸出功率進行調節。
4、杭州領祺科技智能通訊管理機多合一電力遠動屏柜
1)實現多種功能集成,將5G網關功能、縱向加密功能、遠動功能、AGC功能有機的結合到一起,整屏集成方便在不同的應用場景下部署。
2)設備支持4G/5G網絡接入功能,當部署地無5G信號時,可自動連接4G網絡,設備還具有網絡自診斷功能,無線掉線時可自動撥號重連,從而使設備具有較高的通信可靠性。
3)設備支持遠程管理,可通過平臺統一查看和維護設備狀態,降低了設備維護的難度和成本。
4)設備預留定位功能,在有需要的情況下可選配,方便定位設備位置,一方面方便進行位置管理,另一方面便于維修時迅速找到設備位置。
5)設備預留姿態傳感器功能,必要時可加裝,搭配內置鋰電池,可檢測異常斷電和使用過程中是否被移動,起到斷電告警和異常移動告警功能。
杭州領祺科技致力于智能電網通訊管理機,智能電站控制系統與信息系統的信息共享與推送,研制基于智能通訊管理機的多合一集成電力遠動屏柜,全面提升電網可觀可測可調可控能力,構建數字化透明電網,打破傳統分布式光伏供需各方的信息壁壘,運用規約轉換器,標準化接入各類采集終端,實現業務融合貫通。根據光伏并網發電系統的特點和需求,以提高發電效率、改善電能質量、完善監測功能為目的,提出一體化的群控策略,對大容量光伏陣列和多逆變器組群進行統一監測和協調控制。
群調群控裝置與AGC下行文件交互
AGC采集按照控制策略,將目標有功值拆分,分配給相應調度的目標有功。同時生成相應調度的目標有功的指令文件,并將這些指令文件下發到相應的調度群調群控服務器上。
群調群控與分布式能源上行文件交互
https://www.linkqi.cn/html/product_262.html
安全接入區內轉發服務器通過E文件格式的方式 點擊打開 https://dingiiot.com/help-doc/drive_page/E%E6%96%87%E4%BB%B6%E8%A7%A3%E6%9E%90/
將分布式電源的相關量測數據通過反向隔離裝置上送至調度群調群控服務器。調度群調群調服務器解析安全接入區上送的量測數據文件,將相關量測數據保存至地調群調群控數據庫(地縣共用一套數據庫),并將這些量測數據,作為群調群控程序制定遙調策略的參考。
群調群控與分布式能源下行文件交互
當調度群控群調服務器接收到AGC服務器下發的遙調指令文件,程序對遙調指令文件進行解析,按照調度分布式電源點的遙調策略,并參考分布式電源上送到群調群控的量測數據,制定出相應分布式電源的遙調目標值,并生成遙調指令文件。并將這些遙調指令文件通過正向隔離裝置下發到安全接入區的轉發服務器上。安全接入區的轉發服務器收到遙調指令文件,進行解析處理,按照指令文件要求,將遙調命令下發到分布式電源廠站,分布式能源廠站收到命令,開始遙調操作。
分布式電源接入
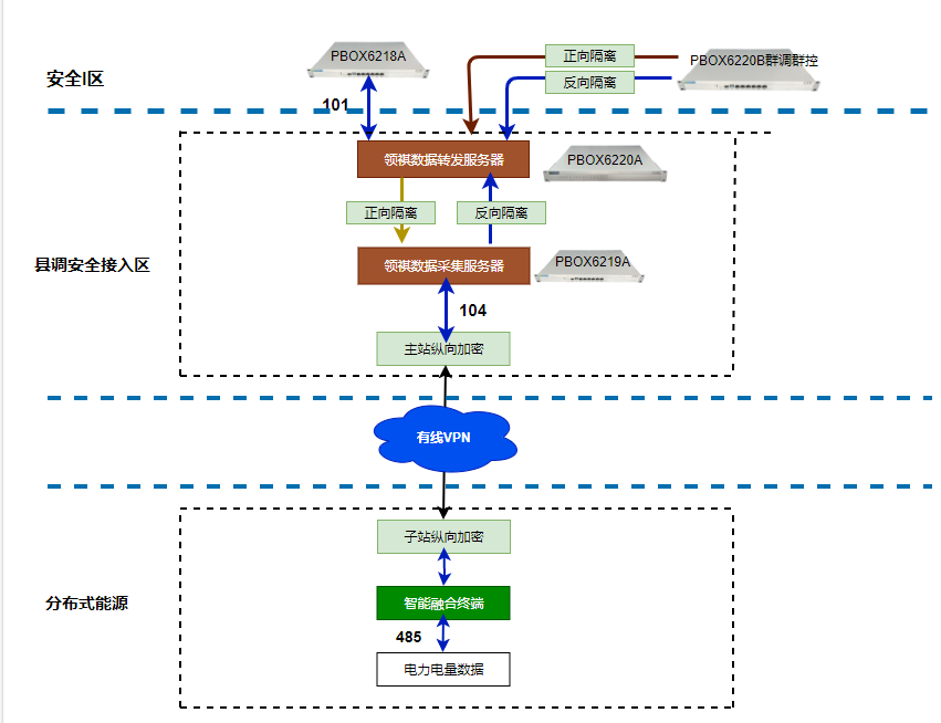
基于運營商VPN專線的電力電量數據接入平臺,系統由現場數據采集、網絡運營商VPN(有線、無線)通訊、電力電量數據安全接入三大功能模塊組成。采集終端采集廠站發電機組、并網點的量測數據,利用網絡運營商的網絡(有線/無線VPN)實現數據從廠站到主站的上行傳輸,實現了將小水電電力數據安全接入SCADA主站系統。同時,平臺可從群調群控系統接收遙調等下行指令,廠站采集終端接收到遙調等指令后下發給現場通訊管理機或AGC系統,實現平臺下行遙調功能。
VPN網絡
分布式電源電廠都分布在偏遠山區,裝機容量小,無法通過有線調度數據網專線接入。網絡運營商VPN通道覆蓋率廣,信號穩定,網絡速率快,性價比高,通道部署速度快,運維響應及時等優勢,采用MPLS VPN組網方案將所有廠站及主站組成VPN專網。接入方式為有線、無線或有線無線結合。VPN網內數據傳輸經過縱向加密裝置建立的隧道密文傳輸,滿足安防要求。
電力電量數據安全接入
部署在平臺主站的采集前置服務器,經縱向加密認證網關通過104規約獲取各廠站電力電量數據,采集到的數據轉換成E文件經反向隔離裝置送至數據轉發服務器。轉發服務器將收到的E文件解析后將電力數據通過101/104規約上送至調度SCADA通訊前置。
遙調功能
部署在平臺主站的新能源數據轉發前置通過正向隔離裝置接收群調群控服務器下發的遙調指令E文件,經過處理,再次轉換成E文件經正向隔離裝置送至新能源數據采集前置服務器,采集前置將接收到的E文件解析后將遙調指令通過104規約下發給對應廠站的采集終端,采集終端將遙調指令發送給廠站通訊管理機、數采服務器、或AGC/AVC系統,從而實現從主站到廠站的下行遙調功能。